Aleksander Denisiuk. Materiały dydaktyczne PJWSTK

Materiały, tekstury i podstawy animacji

  1. .. (Powrót)
  2. uwaga.jpg Można oddać tylko jeden ostatni plik blend (razem z wyrenderowaną animacją) jako zadanie domowe. Kod zespołu na Teams: sko30zy
  3. brzeg_latarnia.jpg (5 punktów) Dodaj do modeli materiały, a następnie zaimportuj latarnię do sceny z brzegiem (menu File, Append). Dla morza warto dodać dodatkową płaszczyznę. Latarnię przed materiałowaniem wygodnie jest podzielić na cztery części. Upewnij się, że po połączeniu nie powstają pokrywające się wierzchołki. Jako inspiracją do materiałów możesz posłużyć się umieszczonymi poniżej prostymi shaderami.
  4. shader_brzeg_roughness.png Teksturę brzegu zrób ze zdjęcia. Zwróć uwagę na parametr Roughness.
  5. shader_morze_roughness.png Dla morza wykorzystaj teksturę proceduralną. Zwróć uwagę na parametr Roughness.
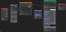
  6. shader_bricks_tube.png Shader dla ceglanej wieży. Zwróć uwagę na mapowanie cylindryczne (Tube). Przy takim mapowaniu obraz źle się skaluje w kierunkach xy. Jeżeli cegły są za duże, podwój teksturę w edytorze graficznym (na przykład, w GIMPie).
  7. shader_beton.png Shader dla betonowego tarasu latarni.
  8. shader_dach.png Shader dachu. Użyto mapowania Tube.
  9. shader_metal.png Shader dla stojaków w miejscu, gdzie będzie światło. Metallic ustawiono w 1.
  10. brzeg_latarnia_niebo.jpg (1 punkt) Dodaj do sceny niebo
  11. shader_niebo.png Shader dla nieba
  12. brzeg_latarnia_niebo_chmury.jpg (1 punkt) Dodaj chmury
  13. shader_niebo_chmury.png Shader dla chmur
  14. brzeg_latarnia_niebo_chmury_mgla.jpg (1 punkt) Zamodeluj mglę
  15. szescian_mgla.png Dodaj sześcian, przeskaluj aby zawierał całą scenę. Dla wygody ustaw wyświetlenie jako Bounds.
  16. shader_niebo_chmury_mgla.png Shader dla mgły. Dopasuj parametry, aby były widoczne chmury.
  17. latarniaZeSwiatlem.png (1 punkt) Zapal światło na latarni
  18. latarnianimowana.mkv (3 punkty) Zadanie oddać razem z renderem! Utwórz animację latarni z  częstotliwością 25 fps na 8 sekund. Zapisz animację w formacie FFmpeg video w rozdzielczości 1280×720px (albo 720×480). Animuj kamerę (łódź z kamerą płynie ku brzegowi), wodę, latarnię. A może mgłę i chmury też?
  19. 21774.jpg Potrzebujesz pomocy?
  20. Termin oddania zadań:
    • klasowych: na zajęciach. Zadania, oddane po terminie, warte są połowę punktów
    • domowych: do momentu, gdy się pojawi następne zadanie. Zadania, oddane po terminie, warte są 0 (słownie: zero) punktów
    • W każdym mailu z zadaniem podać pseudonim